默认配置情况下,Spark在Shuffle过程中会使用SortShuffleManager来管理Shuffle过程中需要的基本组件,以及对RDD各个Partition数据的计算。我们可以在Driver和Executor对应的SparkEnv对象创建过程中看到对应的配置,如下代码所示:
- // Let the user specify short names for shuffle managers
- val shortShuffleMgrNames = Map(
- "sort" -> classOf[org.apache.spark.shuffle.sort.SortShuffleManager].getName,
- "tungsten-sort" -> classOf[org.apache.spark.shuffle.sort.SortShuffleManager].getName)
- val shuffleMgrName = conf.get("spark.shuffle.manager", "sort")
- val shuffleMgrClass = shortShuffleMgrNames.getOrElse(shuffleMgrName.toLowerCase, shuffleMgrName)
- val shuffleManager = instantiateClass[ShuffleManager](shuffleMgrClass)
如果需要修改ShuffleManager实现,则只需要修改配置项spark.shuffle.manager即可,默认支持sort和 tungsten-sort,可以指定自己实现的ShuffleManager类。
因为Shuffle过程中需要将Map结果数据输出到文件,所以需要通过注册一个ShuffleHandle来获取到一个ShuffleWriter对象,通过它来控制Map阶段记录数据输出的行为。其中,ShuffleHandle包含了如下基本信息:
下面我们看下,在SortShuffleManager中是如何注册Shuffle的,代码如下所示:
- override def registerShuffle[K, V, C](
- shuffleId: Int,
- numMaps: Int,
- dependency: ShuffleDependency[K, V, C]): ShuffleHandle = {
- if (SortShuffleWriter.shouldBypassMergeSort(SparkEnv.get.conf, dependency)) {
- new BypassMergeSortShuffleHandle[K, V](
- shuffleId, numMaps, dependency.asInstanceOf[ShuffleDependency[K, V, V]])
- } else if (SortShuffleManager.canUseSerializedShuffle(dependency)) {
- new SerializedShuffleHandle[K, V](
- shuffleId, numMaps, dependency.asInstanceOf[ShuffleDependency[K, V, V]])
- } else {
- new BaseShuffleHandle(shuffleId, numMaps, dependency)
- }
- }
上面代码中,对应如下3种ShuffleHandle可以选择,说明如下:
如果dependency不需要进行Map Side Combine,并且RDD对应的ShuffleDependency中的Partitioner设置的Partition的数量(这个不要和parent RDD的Partition个数混淆,Partitioner指定了map处理结果的Partition个数,每个Partition数据会在Shuffle过程中全部被拉取而拷贝到下游的某个Executor端)小于等于配置参数spark.shuffle.sort.bypassMergeThreshold的值,则会注册BypassMergeSortShuffleHandle。默认情况下,spark.shuffle.sort.bypassMergeThreshold的取值是200,这种情况下会直接将对RDD的 map处理结果的各个Partition数据写入文件,并***做一个合并处理。
如果ShuffleDependency中的Serializer,允许对将要输出数据对象进行排序后,再执行序列化写入到文件,则会选择创建一个SerializedShuffleHandle。
除了上面两种ShuffleHandle以后,其他情况都会创建一个BaseShuffleHandle对象,它会以反序列化的格式处理Shuffle输出数据。
Map阶段处理流程分析
Map阶段RDD的计算,对应ShuffleMapTask这个实现类,它最终会在每个Executor上启动运行,每个ShuffleMapTask处理RDD的一个Partition的数据。这个过程的核心处理逻辑,代码如下所示:
- val manager = SparkEnv.get.shuffleManager
- writer = manager.getWriter[Any, Any](dep.shuffleHandle, partitionId, context)
- writer.write(rdd.iterator(partition, context).asInstanceOf[Iterator[_ <: Product2[Any, Any]]])
上面代码中,在调用rdd的iterator()方法时,会根据RDD实现类的compute方法指定的处理逻辑对数据进行处理,当然,如果该Partition对应的数据已经处理过并存储在MemoryStore或DiskStore,直接通过BlockManager获取到对应的Block数据,而无需每次需要时重新计算。然后,write()方法会将已经处理过的Partition数据输出到磁盘文件。
在Spark Shuffle过程中,每个ShuffleMapTask会通过配置的ShuffleManager实现类对应的ShuffleManager对象(实际上是在SparkEnv中创建),根据已经注册的ShuffleHandle,获取到对应的ShuffleWriter对象,然后通过ShuffleWriter对象将Partition数据写入内存或文件。所以,接下来我们可能关心每一种ShuffleHandle对应的ShuffleWriter的行为,可以看到SortShuffleManager中获取到ShuffleWriter的实现代码,如下所示:
- /** Get a writer for a given partition. Called on executors by map tasks. */
- override def getWriter[K, V](
- handle: ShuffleHandle,
- mapId: Int,
- context: TaskContext): ShuffleWriter[K, V] = {
- numMapsForShuffle.putIfAbsent(
- handle.shuffleId, handle.asInstanceOf[BaseShuffleHandle[_, _, _]].numMaps)
- val env = SparkEnv.get
- handle match {
- case unsafeShuffleHandle: SerializedShuffleHandle[K @unchecked, V @unchecked] =>
- new UnsafeShuffleWriter(
- env.blockManager,
- shuffleBlockResolver.asInstanceOf[IndexShuffleBlockResolver],
- context.taskMemoryManager(),
- unsafeShuffleHandle,
- mapId,
- context,
- env.conf)
- case bypassMergeSortHandle: BypassMergeSortShuffleHandle[K @unchecked, V @unchecked] =>
- new BypassMergeSortShuffleWriter(
- env.blockManager,
- shuffleBlockResolver.asInstanceOf[IndexShuffleBlockResolver],
- bypassMergeSortHandle,
- mapId,
- context,
- env.conf)
- case other: BaseShuffleHandle[K @unchecked, V @unchecked, _] =>
- new SortShuffleWriter(shuffleBlockResolver, other, mapId, context)
- }
- }
我们以最简单的SortShuffleWriter为例进行分析,在SortShuffleManager可以通过getWriter()方法创建一个SortShuffleWriter对象,然后在ShuffleMapTask中调用SortShuffleWriter对象的write()方法处理Map输出的记录数据,write()方法的处理代码,如下所示:
- /** Write a bunch of records to this task's output */
- override def write(records: Iterator[Product2[K, V]]): Unit = {
- sorter = if (dep.mapSideCombine) {
- require(dep.aggregator.isDefined, "Map-side combine without Aggregator specified!")
- new ExternalSorter[K, V, C](
- context, dep.aggregator, Some(dep.partitioner), dep.keyOrdering, dep.serializer)
- } else {
- // In this case we pass neither an aggregator nor an ordering to the sorter, because we don't
- // care whether the keys get sorted in each partition; that will be done on the reduce side
- // if the operation being run is sortByKey.
- new ExternalSorter[K, V, V](
- context, aggregator = None, Some(dep.partitioner), ordering = None, dep.serializer)
- }
- sorter.insertAll(records)
- // Don't bother including the time to open the merged output file in the shuffle write time,
- // because it just opens a single file, so is typically too fast to measure accurately
- // (see SPARK-3570).
- val output = shuffleBlockResolver.getDataFile(dep.shuffleId, mapId)
- val tmp = Utils.tempFileWith(output)
- val blockId = ShuffleBlockId(dep.shuffleId, mapId, IndexShuffleBlockResolver.NOOP_REDUCE_ID)
- val partitionLengths = sorter.writePartitionedFile(blockId, tmp)
- shuffleBlockResolver.writeIndexFileAndCommit(dep.shuffleId, mapId, partitionLengths, tmp)
- mapStatus = MapStatus(blockManager.shuffleServerId, partitionLengths)
- }
从SortShuffleWriter类中的write()方法可以看到,最终调用了ExeternalSorter的insertAll()方法,实现了Map端RDD某个Partition数据处理并输出到内存或磁盘文件,这也是处理Map阶段输出记录数据最核心、最复杂的过程。我们将其分为两个阶段进行分析:***阶段是,ExeternalSorter的insertAll()方法处理过程,将记录数据Spill到磁盘文件;第二阶段是,执行完insertAll()方法之后的处理逻辑,创建Shuffle Block数据文件及其索引文件。
内存缓冲写记录数据并Spill到磁盘文件
查看SortShuffleWriter类的write()方法可以看到,在内存中缓存记录数据的数据结构有两种:一种是Buffer,对应的实现类PartitionedPairBuffer,设置mapSideCombine=false时会使用该结构;另一种是Map,对应的实现类是PartitionedAppendOnlyMap,设置mapSideCombine=false时会使用该结构。根据是否指定mapSideCombine选项,分别对应不同的处理流程,我们分别说明如下:
设置mapSideCombine=false时
这种情况在Map阶段不进行Combine操作,在内存中缓存记录数据会使用PartitionedPairBuffer这种数据结构来缓存、排序记录数据,它是一个Append-only Buffer,仅支持向Buffer中追加数据键值对记录,PartitionedPairBuffer的结构如下图所示:

默认情况下,PartitionedPairBuffer初始分配的存储容量为capacity = initialCapacity = 64,实际上这个容量是针对key的容量,因为要存储的是键值对记录数据,所以实际存储键值对的容量为2*initialCapacity = 128。PartitionedPairBuffer是一个能够动态扩充容量的Buffer,内部使用一个一维数组来存储键值对,每次扩容结果为当前Buffer容量的2倍,即2*capacity,***支持存储2^31-1个键值对记录(1073741823个)。
通过上图可以看到,PartitionedPairBuffer存储的键值对记录数据,键是(partition, key)这样一个Tuple,值是对应的数据value,而且curSize是用来跟踪写入Buffer中的记录的,key在Buffer中的索引位置为2*curSize,value的索引位置为2*curSize+1,可见一个键值对的key和value的存储在PartitionedPairBuffer内部的数组中是相邻的。
使用PartitionedPairBuffer缓存键值对记录数据,通过跟踪实际写入到Buffer内的记录数据的字节数来判断,是否需要将Buffer中的数据Spill到磁盘文件,如下代码所示:
- protected def maybeSpill(collection: C, currentMemory: Long): Boolean = {
- var shouldSpill = false
- if (elementsRead % 32 == 0 && currentMemory >= myMemoryThreshold) {
- // Claim up to double our current memory from the shuffle memory pool
- val amountToRequest = 2 * currentMemory - myMemoryThreshold
- val granted = acquireMemory(amountToRequest)
- myMemoryThreshold += granted
- // If we were granted too little memory to grow further (either tryToAcquire returned 0,
- // or we already had more memory than myMemoryThreshold), spill the current collection
- shouldSpill = currentMemory >= myMemoryThreshold
- }
- shouldSpill = shouldSpill || _elementsRead > numElementsForceSpillThreshold
- // Actually spill
- if (shouldSpill) {
- _spillCount += 1
- logSpillage(currentMemory)
- spill(collection)
- _elementsRead = 0
- _memoryBytesSpilled += currentMemory
- releaseMemory()
- }
- shouldSpill
- }
上面elementsRead表示存储到PartitionedPairBuffer中的记录数,currentMemory是对Buffer中的总记录数据大小(字节数)的估算,myMemoryThreshold通过配置项spark.shuffle.spill.initialMemoryThreshold来进行设置的,默认值为5 * 1024 * 1024 = 5M。当满足条件elementsRead % 32 == 0 && currentMemory >= myMemoryThreshold时,会先尝试向MemoryManager申请2 * currentMemory – myMemoryThreshold大小的内存,如果能够申请到,则不进行Spill操作,而是继续向Buffer中存储数据,否则就会调用spill()方法将Buffer中数据输出到磁盘文件。
向PartitionedPairBuffer中写入记录数据,以及满足条件Spill记录数据到磁盘文件,具体处理流程,如下图所示:

为了查看按照怎样的规则进行排序,我们看一下,当不进行Map Side Combine时,创建ExternalSorter对象的代码如下所示:
- // In this case we pass neither an aggregator nor an ordering to the sorter, because we don't
- // care whether the keys get sorted in each partition; that will be done on the reduce side
- // if the operation being run is sortByKey.
- new ExternalSorter[K, V, V](
- context, aggregator = None, Some(dep.partitioner), ordering = None, dep.serializer)
上面aggregator = None,ordering = None,在对PartitionedPairBuffer中的记录数据Spill到磁盘之前,要使用默认的排序规则进行排序,排序的规则是只对PartitionedPairBuffer中的记录按Partition ID进行升序排序,可以查看WritablePartitionedPairCollection伴生对象类的代码(其中PartitionedPairBuffer类实现了特质WritablePartitionedPairCollection),如下所示:
- /**
- * A comparator for (Int, K) pairs that orders them by only their partition ID.
- */
- def partitionComparator[K]: Comparator[(Int, K)] = new Comparator[(Int, K)] {
- override def compare(a: (Int, K), b: (Int, K)): Int = {
- a._1 - b._1
- }
- }
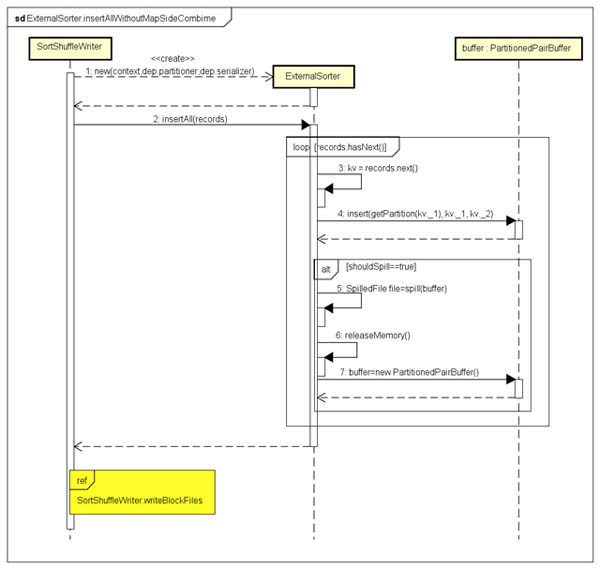
上面图中,引用了SortShuffleWriter.writeBlockFiles这个子序列图,用来生成Block数据文件和索引文件,后面我们会单独说明。通过对RDD进行计算生成一个记录迭代器对象,通过该迭代器迭代出的记录会存储到PartitionedPairBuffer中,当满足Spill条件时,先对PartitionedPairBuffer中记录进行排序,***Spill到磁盘文件,这个过程中PartitionedPairBuffer中的记录数据的变化情况,如下图所示:

上图中,对内存中PartitionedPairBuffer中的记录按照Partition ID进行排序,并且属于同一个Partition的数据记录在PartitionedPairBuffer内部的data数组中是连续的。排序结束后,在Spill到磁盘文件时,将对应的Partition ID去掉了,只在文件temp_shuffle_4c4b258d-52e4-47a0-a9b6-692f1af7ec9d中连续存储键值对数据,但同时在另一个内存数组结构中会保存文件中每个Partition拥有的记录数,这样就能根据Partition的记录数来顺序读取文件temp_shuffle_4c4b258d-52e4-47a0-a9b6-692f1af7ec9d中属于同一个Partition的全部记录数据。
ExternalSorter类内部维护了一个SpillFile的ArrayBuffer数组,最终可能会生成多个SpillFile,SpillFile的定义如下所示:
- private[this] case class SpilledFile(
- file: File,
- blockId: BlockId,
- serializerBatchSizes: Array[Long],
- elementsPerPartition: Array[Long])
每个SpillFile包含一个blockId,标识Map输出的该临时文件;serializerBatchSizes表示每次批量写入到文件的Object的数量,默认为10000,由配置项spark.shuffle.spill.batchSize来控制;elementsPerPartition表示每个Partition中的Object的数量。调用ExternalSorter的insertAll()方法,最终可能有如下3种情况:
这种情况在Map阶段会执行Combine操作,在Map阶段进行Combine操作能够降低Map阶段数据记录的总数,从而降低Shuffle过程中数据的跨网络拷贝传输。这时,RDD对应的ShuffleDependency需要设置一个Aggregator用来执行Combine操作,可以看下Aggregator类声明,代码如下所示:
- /**
- * :: DeveloperApi ::
- * A set of functions used to aggregate data.
- *
- * @param createCombiner function to create the initial value of the aggregation.
- * @param mergeValue function to merge a new value into the aggregation result.
- * @param mergeCombiners function to merge outputs from multiple mergeValue function.
- */
- @DeveloperApi
- case class Aggregator[K, V, C] (
- createCombiner: V => C,
- mergeValue: (C, V) => C,
- mergeCombiners: (C, C) => C) {
- ... ...
- }
由于在Map阶段只用到了构造Aggregator的几个函数参数createCombiner、mergeValue、mergeCombiners,我们对这几个函数详细说明如下:
该类中定义了combineValuesByKey、combineValuesByKey、combineCombinersByKey,由于这些函数是在Reduce阶段使用的,所以在这里先不说明,后续文章我们会单独详细来分析。
我们通过下面的序列图来描述,需要进行Map Side Combine时的处理流程,如下所示:

对照上图,我们看一下,当需要进行Map Side Combine时,对应的ExternalSorter类insertAll()方法中的处理逻辑,代码如下所示:
- val shouldCombine = aggregator.isDefined
- if (shouldCombine) {
- // Combine values in-memory first using our AppendOnlyMap
- val mergeValue = aggregator.get.mergeValue
- val createCombiner = aggregator.get.createCombiner
- var kv: Product2[K, V] = null
- val update = (hadValue: Boolean, oldValue: C) => {
- if (hadValue) mergeValue(oldValue, kv._2) else createCombiner(kv._2)
- }
- while (records.hasNext) {
- addElementsRead()
- kv = records.next()
- map.changeValue((getPartition(kv._1), kv._1), update)
- maybeSpillCollection(usingMap = true)
- }
- }
上面代码中,map是内存数据结构,最重要的是update函数和map的changeValue方法(这里的map对应的实现类是PartitionedAppendOnlyMap)。update函数所做的工作,其实就是对createCombiner和mergeValue这两个函数的使用,***次遇到一个Key调用createCombiner函数处理,非***遇到同一个Key对应新的Value调用mergeValue函数进行合并处理。map的changeValue方法主要是将Key和Value在map中存储或者进行修改(对出现的同一个Key的多个Value进行合并,并将合并后的新Value替换旧Value)。
PartitionedAppendOnlyMap是一个经过优化的哈希表,它支持向map中追加数据,以及修改Key对应的Value,但是不支持删除某个Key及其对应的Value。它能够支持的存储容量是0.7 * 2 ^ 29 = 375809638。当达到指定存储容量或者指定限制,就会将map中记录数据Spill到磁盘文件,这个过程和前面的类似,不再累述。
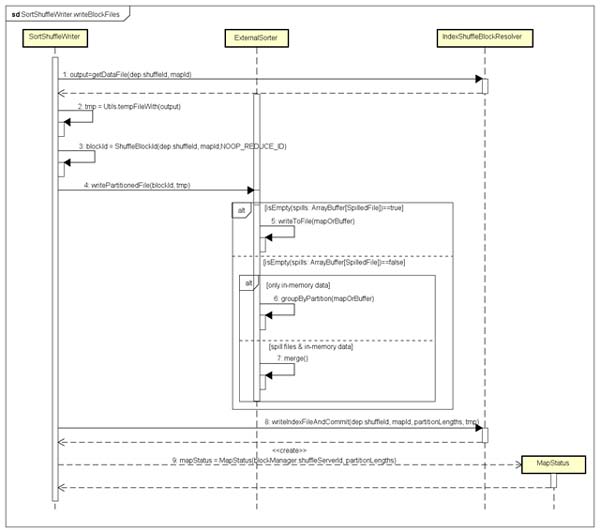
创建Shuffle Block数据文件及其索引文件
无论是使用PartitionedPairBuffer,还是使用PartitionedAppendOnlyMap,当需要容量满足Spill条件时,都会将该内存结构(buffer/map)中记录数据Spill到磁盘文件,所以Spill到磁盘文件的格式是相同的。对于后续Block数据文件和索引文件的生成逻辑也是相同,如下图所示:

假设,我们生成的Shuffle Block文件对应各个参数为:shuffleId=2901,mapId=11825,reduceId=0,这里reduceId是一个NOOP_REDUCE_ID,表示与DiskStore进行磁盘I/O交互操作,而DiskStore期望对应一个(map, reduce)对,但是对于排序的Shuffle输出,通常Reducer拉取数据后只生成一个文件(Reduce文件),所以这里默认reduceId为0。经过上图的处理流程,可以生成一个.data文件,也就是Block数据文件;一个.index文件,也就是包含了各个Partition在数据文件中的偏移位置的索引文件。这个过程生成的文件,示例如下所示:
- shuffle_2901_11825_0.data
- shuffle_2901_11825_0.index
这样,对于每个RDD的多个Partition进行处理后,都会生成对应的数据文件和索引文件,后续在Reduce端就可以读取这些Block文件,这些记录数据在文件中都是经过分区(Partitioned)的。
上一篇:千人集团如何玩转协同办公?